Contrôles indirects d'hôtes et de services


Introduction

Par chance, beaucoup des services que vous allez superviser peuvent l'être directement par le biais d'un plugin placé sur la machine sur laquelle Nagios fonctionne. C'est le cas de la disponibilité des serveurs web, courriel et FTP. Ils peuvent l'être, car ce sont des ressources directement accessibles. Cependant, un certain nombre d'éléments que vous souhaiteriez superviser ne sont pas publiquement accessibles comme les autres ressources. Ces ressources et services "privés" sont, sur les machines distantes, le taux d'utilisation du dique dur, la charge du processeur, etc. Les ressources privées de ce type ne peuvent être contrôlées sans l'utilisation d'un agent intermédiaire. Le contrôle des services qui nécessitent un agent intermédiaire est appelé indirect.

Les contôles indirects sont utiles pour:

Plusieurs méthodes permettent d'effectuer des contrôles actifs indirects (on ne discutera pas des contrôles passifs ici), j'expliquerai seulement comment ils peuvent être effectuées en utilisant l'addon nrpe.

Contrôles indirects de services

Le diagramme ci-dessous vous montre comment les contrôles indirects de service fonctionnent. Cliquez sur l'image pour l'agrandir...

Indirect Service Checks

Contrôles multiples et indirects de services

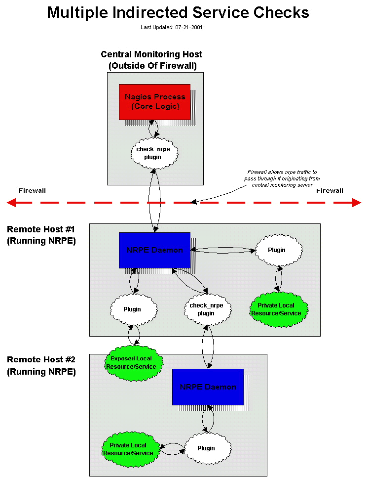
Si vous supervisez des serveurs se trouvant derrière un pare-feu (et que la machine sur laquelle Nagios est installée se trouve en deçà du pare-feu) le contrôle des services sur ces machines peut s'avérer compliqué. Il y a des chances pour que vous bloquiez la plupart du trafic entrant qui serait utilisé pour mener à bien la supervision. Une solution pour effectuer les contrôles actifs (les contrôles passifs pourraient aussi être utilisés) sur les machines derrière le pare-feu serait d'effectuer un petit trou dans les filtres du pare-feu afin d'autoriser la machine sur laquelle Nagios est installé à appeler le démon nrpe installé sur une machine protégée par le pare-feu. La machine protégée par le pare-feu peut être utilisée comme intermédiaire dans la réalisation de contrôles sur les serveurs protégés par le pare-feu.

Le diagramme ci-dessous montre comment les contrôles de service indirects et multiples fonctionnent. Notez que le démon nrpe tourne sur les machines n° 1 et 2. La copie fonctionnant sur la machine n°2 est utilisée pour permettre à l'agent nrpe installé sur la machine n°1 de contrôler un service "privé" sur la machine n°2. Les services "privés" sont des services du type charge du processeur, taux d'utilisation du disque, etc. qui ne sont pas directement exposés comme SMTP, FTP et les services web. Cliquez sur l'image pour l'agrandir...

Multiple Indirected Service Checks

Contrôles indirects d'hôtes

Les contrôles indirects d'hôtes fonctionnent sur le même principe que les contrôles indirects de services. Le plugin utilisé dans la commande de contrôle d'hôte demande à un agent intermédiaire (c.a.d un démon fonctionnant sur une machine distante) d'effectuer le contrôle d'hôte pour lui. Les contrôles indirects d'hôtes sont utiles lorsque les hôtes distants qui sont supervisés sont installés derrière un pare-feu et que vous voulez restreindre le trafic de supervision à une machine donnée. Cette machine (l'hôte distant n°1 sur le diagramme ci-dessous) effectuera les contrôles d'hôtes et enverra les résultats au plugin check_nrpe de plus haut niveau (sur le serveur central). Il faut noter qu'avec cette installation, des problèmes peuvent survenir. Si l'hôte distant n°1 s'effondre, le plugin check_nrpe ne pourra pas contacter le démon nrpe et Nagios croira que les hôtes distants n° 2, 3 et 4 sont 'down', même si ce n'est pas le cas. Si le pare-feu est installé sur l'hôte n°1, alors Nagios l'estimera 'down' et croira que les n° 2, 3 et 4 sont inacessibles.

Le diagramme ci-dessous montre comment un contrôle indirect d'hôte peut être effectué en utilisant le démon nrpe et le plugin check_nrpe. Cliquez sur l'image pour l'agrandir.

Indirect Host Checks